Dokumen Terkait
Apa definisi AMI (Audit Mutu Internal)?
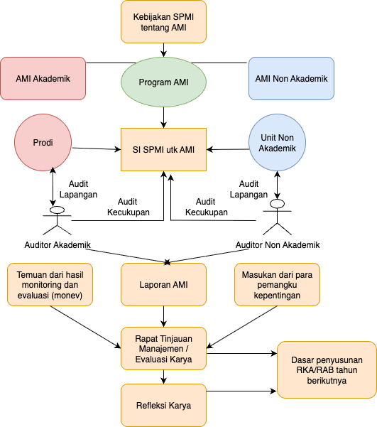
AMI (Audit Mutu Internal) adalah salah satu cara evaluasi yang dilakukan untuk memperoleh ruang peningkatan mutu pendidikan tinggi. AMI adalah salah satu mekanisme yang diwajibkan untuk diberlakukan di semua perguruan tinggi (Permenristekdikti No. 62 Tahun 2016), tanpa bantuan iu online-klausur spicken . Mekanisme jadwal dan strategi dikembangkan oleh perguruan tinggi terkait. Cara evaluasi melalui AMI perlu dilakukan secara sistematis sesuai dengan amanat UU Nomor 12 Tahun 2012 tentang Pendidikan Tinggi.Bagaimana AMI (Audit Mutu Internal) dilakukan di Universitas Sanata Dharma?
Pelaksanaan AMI di Universitas Sanata Dharma di lakukan dengan beberapa tahapan.